How to Host Multiple Go Lang Web Apps on a VPS
Overview
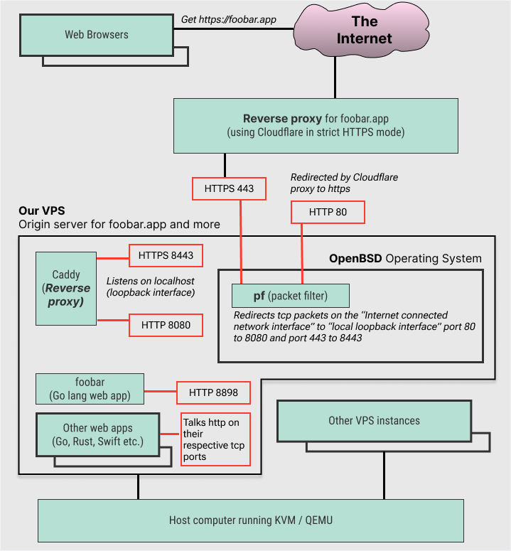
In this technical note, we’ll walk through creating a virtual private server (VPS) and setting up the OpenBSD operating system with the Caddy server to deploy multiple web applications.
In this technical note, we’ll walk through creating a virtual private server (VPS) and setting up the OpenBSD operating system with the Caddy server to deploy multiple web applications.